有时,您在使用 Microsoft Edge 时会突然遇到意想不到的问题:烦人的 cookie 设置、阻止下载等等。

但这些问题通常可以通过简单地重置 Edge(Windows 10 和 Windows 11 的默认浏览器)来快速解决。
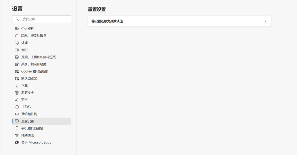
操作方式如下:
第一、在 Edge 用户界面中,点击右上角的三个点,然后点击“设置”。

第二、“重置设置”选项将出现在左侧的任务栏中,点击它。

第三、点击选项右侧的小箭头,然后点击“重置”确认。

重新启动 Microsoft Edge,一切通常都会恢复正常。
有时,您在使用 Microsoft Edge 时会突然遇到意想不到的问题:烦人的 cookie 设置、阻止下载等等。

但这些问题通常可以通过简单地重置 Edge(Windows 10 和 Windows 11 的默认浏览器)来快速解决。
操作方式如下:
第一、在 Edge 用户界面中,点击右上角的三个点,然后点击“设置”。

第二、“重置设置”选项将出现在左侧的任务栏中,点击它。

第三、点击选项右侧的小箭头,然后点击“重置”确认。

重新启动 Microsoft Edge,一切通常都会恢复正常。
暂无评论